Loading Events

Decarbonising Urban Heating and Cooling Through Energy Symbiosis

The Energy Symbiotic Flows pilot addresses the decarbonisation of urban heating and cooling systems by demonstrating how renewable and circular energy technologies can be integrated at district scale. The pilot focuses on transforming siloed, fossil-based urban energy infrastructures into flexible, digitally managed, and low-carbon systems operating in real urban environments.

The problem

Cities are among the largest energy consumers in Europe, with heating, cooling, and electricity systems often operating in parallel silos and relying heavily on fossil fuels. Even where renewable energy sources are available, urban energy systems frequently lack the flexibility, integration, and digital intelligence required to maximise efficiency, reuse residual energy, and adapt to local conditions.

Across Europe, district heating and cooling systems play a critical role in urban energy supply, yet many remain dominated by carbon-intensive fuels. This results in high emissions from heating and cooling, underutilisation of renewable and residual energy sources, and limited capacity to transition toward climate-neutral operation at district scale.

These challenges are particularly visible in regions historically dependent on coal-based energy production. In Ptolemaida, Greece, the existing district heating network has traditionally relied on waste heat from lignite-fired power stations. While this system provided heat efficiently in the past, it now creates structural dependence on high-emission fuels and poses a major challenge for the region’s transition to a climate-neutral economy. In addition, current configurations offer limited flexibility for summer cooling and for integrating decentralised renewable energy sources.

Achieving climate neutrality therefore requires rethinking how heat and electricity are produced, distributed, shared, and digitally managed within urban districts.

What THESEUS is doing

THESEUS is implementing a district-scale “mini-grid” demonstration in Ptolemaida,  connecting two public buildings to test renewable energy symbiosis under real operating conditions.

  • Solar district heating and cooling:
    Approximately 1,600 m² (around 1 MW) of second-generation High Vacuum Flat Panels (HVFPs) are installed adjacent to the CERTH research facilities.
    • Heating mode: During winter (October–April) thermal energy from the panels is supplied to the city’s district heating network. Through the monitoring system the delivered thermal energy is continuously measured and accounted for by offsetting the thermal consumption of the CERTH and Mpodosakeio buildings, thereby establishing a quantified energy-savings model.
    • Cooling mode: In summer, the system operates in solar cooling mode using an absorption chiller with a capacity of 200 kW, fully covering the cooling demand of the CERTH building and replacing electrically driven cooling systems. Surplus thermal energy is supplied through the district heating network to the Mpodosakeio building, where it is utilized by the building’s absorption chiller to partially meet its cooling requirements.
    • Energy sharing: Using the district heating network hot water is transferred to the nearby Mpodosakeio Hospital, supporting heating and year-round cooling needs, including energy-intensive medical spaces.

 

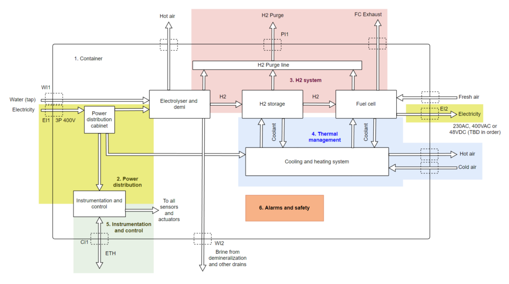
  • Green hydrogen combined heat and power:
    A small-scale (10 kW) CHP fuel cell unit powered by green hydrogen produced on-site via a 7 kW electrolyzer, introduces hydrogen as a low-carbon energy carrier. The system generates both heat and electricity for the CERTH building, demonstrating hydrogen integration within urban energy systems.
  • Digital energy management:
    A dedicated software tool is developed to optimise thermal source utilisation, load forecasting, and storage management, enabling dynamic system operation based on weather conditions and real-time demand.
All components are tested within existing urban energy infrastructure, directly linked to municipal energy systems.
The pilot applies an integrated, dual-mode, and symbiotic approach to urban energy operation, combining renewable generation, seasonal flexibility, and energy sharing at district scale.
  • Second-generation solar thermal technology: The High Vacuum Flat Panels used in the pilot feature metal-to-glass sealing and self-regenerative getter pumps, maintaining high vacuum performance for more than 25 years. These collectors deliver high efficiency at low-to-medium temperatures with minimal thermal losses.
  • Dual-mode heating and cooling: Unlike conventional solar thermal systems focused solely on heat, the pilot demonstrates combined solar heating in winter and solar cooling in summer, addressing year-round energy demand in tertiary buildings such as hospitals.
  • Symbiotic energy sharing: The pilot establishes a physical energy symbiosis between two distinct public institutions, proving that decentralised urban entities can share renewable energy resources to reduce emissions and increase system efficiency.

Rather than testing isolated technologies, the pilot demonstrates how multiple renewable energy solutions can operate as a coherent urban system.

Expected outcomes and impact

The pilot aims to prove that renewable energy district heating (DHC) is financially and technically viable, paving the way for broader adoption.

  • Energy targets: The pilot expects to produce over 1,500 MWh of annual heating energy from RES. This includes supplying 1,200-1,250 MWh of RES heating/cooling to the Mpodosakeio Hospital and 200-250 MWh to the CERTH building.
  • City-wide decarbonization pathways: A comprehensive study will assess the integration of additional renewable and residual energy sources, including biomass, geothermal energy, and waste heat, into the wider Ptolemaida district heating network.
  • Scalability and expansion: Future scenarios include the capitalization of the pilot infrastructure as a case study, and the installation and integration of additional appliances connected to the city’s central district heating network, to minimise losses and support broader municipal decarbonisation.